Solar Cell Manufacturing Lines Exporter & Exporters

Leading the Global Photovoltaic Revolution with High-Precision, Fully Automated Turnkey Solutions for Sustainable Energy Production.

🌐 The Global Landscape of Solar Cell Manufacturing

📊

Market Evolution

The global demand for Solar Cell Manufacturing Lines has surged by over 40% annually. As nations strive for carbon neutrality, the shift from traditional energy to high-efficiency Photovoltaic (PV) systems has moved from a trend to a global industrial mandate.

💡

Technological Shifts

Industry leaders are transitioning from PERC to TOPCon and HJT (Heterojunction) technologies. Our manufacturing lines are engineered to handle thinner wafers and multi-busbar (MBB) configurations, ensuring maximum wattage output per square meter.

🌍

Localized Demand

From the arid regions of MENA to the industrial hubs of Southeast Asia, localized solar cell assembly reduces logistics costs and tariffs. We provide modularized lines that can be scaled from 100MW to GW-level capacities.

50+ Countries Exported
GW+ Cumulative Capacity
99.9% Manufacturing Yield
24/7 Remote Support

🏗️ Why Partner with a Chinese Solar Cell Manufacturing Exporter?

As a premier Solar Cell Manufacturing Lines Exporter based in Ningbo, China, we offer unparalleled advantages in the global renewable energy market. The Chinese supply chain is the most mature in the world, providing access to raw materials, precision robotics, and high-speed logistics that other regions cannot match.

Our expertise lies in Turnkey Solutions. We don't just sell machines; we design entire production ecosystems. From the initial Tabber Stringer process to the final EL testing and sorting, every step is optimized for "Low Yield Strength" processing, ensuring that fragile solar cells are handled with robotic precision to minimize breakage and maximize ROI.

  • ✅ Cost-Effectiveness through Economies of Scale
  • ✅ Rapid R&D and Integration of New Technologies
  • ✅ Comprehensive Training and On-site Installation
  • ✅ Compliance with International ISO and CE Standards
Ningbo FLare Solar Factory

📘 Comprehensive Guide to Solar Cell Production Technology

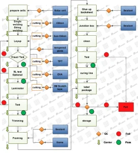
The Heart of the Process: Stringing and Lay-up

The Tabber Stringer is perhaps the most critical component of any Solar Cell Manufacturing Line. This equipment is responsible for interconnecting individual solar cells with copper ribbons. In the modern era, our high-speed stringers utilize infrared soldering or electromagnetic induction to ensure minimal thermal stress on the silicon wafers. This is essential for the newer, ultra-thin cells that are prone to micro-cracks. As a leading exporter, our machines support up to 20 busbars, accommodating the latest high-efficiency module designs.

Automation and Industry 4.0 Integration

Modern manufacturing lines are no longer static. They are dynamic systems equipped with AI-powered visual inspection units. At every stage—from glass cleaning to EVA/backsheet cutting and final lamination—sensors monitor quality in real-time. Our 300MW Automatic Lines feature integrated IoT modules that allow factory managers to monitor production yield, energy consumption, and machine health from a smartphone anywhere in the world. This level of connectivity ensures that exporters like us provide more than just hardware; we provide intelligent manufacturing intelligence.

Global Procurement: What Buyers Need to Know

When procuring Solar Cell Manufacturing Equipment, international buyers focus on three pillars: OEE (Overall Equipment Effectiveness), Maintenance Cost, and Scalability. Our lines are designed with a modular architecture, meaning a client starting with a 100MW line can easily upgrade to 500MW by adding specific modules without needing to replace the entire infrastructure. This scalability is a primary reason why our equipment is favored by emerging manufacturers in Africa, India, and Latin America.

Localized Application: Beyond Large-Scale Utilities

While large-scale solar farms are the primary consumers, there is a growing niche for localized "Mini-Factories." These smaller, often semi-automatic lines (like our 200MW Semi-Automatic series) are perfect for local governments or private enterprises looking to serve regional residential markets. By manufacturing locally, these businesses can customize module sizes for specific roof types or integrate BIPV (Building Integrated Photovoltaics) technologies into local construction projects.

🏢 About Ningbo FLare Solar Co., Ltd.

Ningbo FLare Solar Co., Ltd. is a leading innovator in the solar energy industry, specializing in advanced solar street lights, smart IoT solutions, and LED energy-efficient systems. Headquartered in Ningbo, China, the company has established a strong reputation for delivering high-quality, reliable, and sustainable solar solutions to urban, commercial, and residential clients worldwide. Under its flagship brand, ApexSolar, Ningbo FLare Solar focuses on integrating cutting-edge technology with eco-friendly design to meet the growing demand for smart and energy-efficient lighting solutions.

ApexSolar Technology

The company’s product portfolio includes solar street lights equipped with IoT-enabled monitoring systems, high-performance LED modules, and durable battery storage solutions. These innovations ensure long-lasting illumination, intelligent energy management, and remote monitoring capabilities, making city infrastructure safer and more sustainable. In addition, Ningbo FLare Solar develops off-grid and hybrid solar pump systems for agriculture and water management, combining efficiency, reliability, and cost-effectiveness.

With a dedicated research and development team, stringent quality control standards, and commitment to sustainability, Ningbo FLare Solar Co., Ltd. continually advances solar technology. The company collaborates with global partners, distributors, and municipalities to deliver tailored solutions that reduce energy consumption and environmental impact. By merging innovation, smart design, and ecological responsibility, Ningbo FLare Solar Co., Ltd. is redefining urban lighting and renewable energy solutions, empowering communities with intelligent, efficient, and environmentally friendly solar systems.

🎯 Future-Proofing Your Solar Investment

As the solar industry evolves towards 25%+ cell efficiency, the equipment used must be capable of adapting to change. By choosing Ningbo FLare Solar as your primary exporter, you gain a partner dedicated to technical excellence. Our manufacturing lines are tested under rigorous industrial conditions to ensure they meet the demands of high-output factories.

Whether you are setting up a Lithium Square Solar Cell Module Pack Plant or a high-speed Tabber Stringer facility, our commitment to E-E-A-T ensures you receive equipment that is authoritative, reliable, and backed by years of engineering expertise in the PV sector. Join the thousands of satisfied clients who have powered their growth with our world-class solar manufacturing solutions.

All Solar Cell Manufacturing Lines Products